大学生免费白嫖微软Azure服务器

本文将介绍如何白嫖Azure学生订阅。Azure学生订阅是微软旗下的云计算服务平台Azure面向学生提供的一项免费订阅,其中包含众多免费服务和100美刀额度/年,次年可续。对于我们穷逼大学生来说,是一个非常不错的学习资源,内含100美刀/年,次年可续。无论是用来搭建梯还是个人建站,都是很多的选择。

申请条件

  • 具有在读大学生身份(学生证或者学籍证明)
  • 拥有edu高校个人邮箱(edu.cn结尾)

但实际上一般的申请流程中只会验证你的edu高校个人邮箱。只有申请失败时,与客服联系时才需要证明你的学生身份(学生证或者学籍证明)。国内教育邮箱的地址基本都以edu.cn结尾,如GDUT学生邮箱结尾为mail2.gdut.edu.cn。

申请流程

首先打开Azure学生订阅的网页,点击“免费开始使用”。

接着登陆你的微软账号,这里的微软账号没有要求,就登录你常用的微软账号就行。登录时可能需要邮箱或者手机号码验证,请按提示完成。

接下来验证学生身份,验证方法选择“学校电子邮件地址”,在下面填写你的学校电子邮件地址。点击“验证学术地位”后,微软会向你的学校电子邮箱发送一封验证邮件。

打开学校电子邮箱,查看验证邮件,点击邮件中的网址进行验证,进行下一步的信息填写。

最后填写你的个人资料。重要通知的电子邮件地址填写你常用的电子邮件地址,不要填写学校的电子邮件地址。地址部分填写学校的地址,如果不知道学校具体地址可以搜索或到学校官网首页的最底部查看。信息填写完成后,勾选同意协议,点击注册。

提交注册后会显示申请结果。如果按照提示操作后跳转到Azure门户,那么恭喜你申请成功了。

如果申请失败,会显示“你没有资格使用Azure免费帐户”。

出现这种情况的话,你可以在这里联系客服进行人工认证。按照下图填写信息,提交后耐心等待即可。客服一般在两三天内会通过电话或邮件与你联系,可能会要求你提供学生证或学信网学籍证明,按照客服的提示正常处理即可。注意查看邮箱哦,及时提供相关材料才能尽快获得Azure免费帐户。

点击后留意浏览器右侧新弹出的窗口,按下图操作即可。

下面两幅图片的内容若没有出现,可以直接跳到下一步

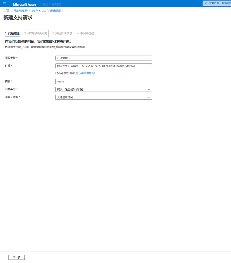
下拉找到图示部分,点击创建支持请求。

在下面的界面中,简单说明无法注册学生订阅的问题,填写好必填内容,最后记得提交工单,稍后会有工作人员联系你的,按要求提供材料即可。

至此Azure学生订阅的申请就完成了。下一步就是配置免费的服务器(1台Linux和1台windows虚拟机),创建过程中有不少需要注意的坑点。

2 Comments

发表回复

您的邮箱地址不会被公开。 必填项已用 * 标注